Tilbake
SIMInnlandet – VR-simulering 1
🍁 I løpet av høstsemesteret designet jeg og tre andre studenter en prototype for SIMInnlandet. Sykehuset ønsket å trene ansatte ved hjelp av AI pasienter, vår oppgave var å bygge engasjerende og brukersentrert UX rundt AI scenarioene.

🏥 SIMInnlandet

↓ Test prototypen ↓

Designprosess og metoder

Oversikt over designprosessen for SIMInnlandet

Innsiktsarbeid

Maskoten til løsningen: XR-ekorn
Løsningens maskot

Designprosessens innsiktsarbeid besto av utforskning av lignende løsninger og forskning på opplæring i XR miljøer. I tillegg til en spørsmålsrunde med SIMInnlandet, hvor vi fikk teste den allerede eksisterende VR løsningen.

Hovedfunn: VR Scenarioene trenger UX design rundt, slik at helsepersonell kan fokusere på læringen. Løsningen må være veldig intuitive, da tekniske problemer kan hindre læring.

Personas

I dette prosjektet har personas hatt en viktig rolle i arbeidet ved å være en påminner om hvem vi designer for.

Målgruppen for denne løsningen er helsepersonell i ulike aldre og med ulike spesialiseringer. Dermed måtte designforslaget og brukeropplevelsen være tilpasset et bredt spekter av individer, som har forskjellige teknologiske ferdigheter og erfaringer.

XR løsninger kan oppleves kompliserte & tekniske, god UX er nøkkelen til å gjøre XR til et brukervennlig læringsverktøy!

Persona: Ellinor
Persona: Leif

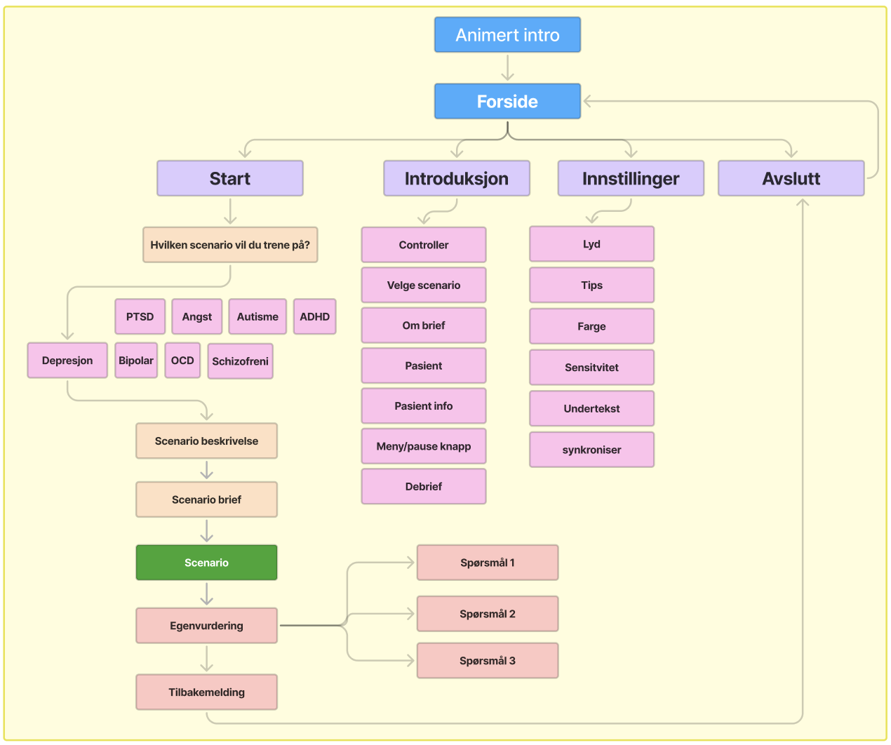
Sitemap

Her er et overblikk over strukturen i løsningen.

Det ble gjort mange justeringer og iterasjoner på sitemappet, og vi måtte gå tilbake flere ganger. Orginalt hadde vi benyttet ordet "veiledning" i stedet for "introduksjon", SIMInnlandet kommenterte på at veiledning ofte brukes i en annen sammenheng hos deres ansatte. Dermed måtte vi justere blant annet terminologien i løsningen.

Utkast 1 av sitemap
Utkast 1
Endelig sitemap for SIMInnlandet
Endelig sitemap

Refleksjon

Prosjektet med SIMInnlandet var veldig lærerikt, og ga oss muligheten til å bruke kreativitet og gamification prinsipper til det fulleste. Tilbakemeldingene vi fikk underveis førte til at løsningen ble både mer engasjerende og brukervennlig. Det var også spennende å jobbe med UX i et XR miljø, noe som også utfordret ferdighetene våre i Figma.

Selv om prosjektet resulterte i karakteren A, er det fortsatt rom for flere iterasjoner. Vi fokuserte mest på å selve onboarding-delen av løsningen, noe som førte til at debrief-delen ikke fikk like mye oppmerksomhet. Dermed er debrief-delen av prototypen ikke like engasjerende. Det kunne også blitt eksperimentert mer med fargevalget i løsningen, ved å ikke bare gå utifra SIMInnlandets eksisterende fargepalett.

Se prototype-løsningen

Link til prototypen i Figma: Åpne Figma-prototypen

Skjermbilde av prototype-løsningen
Bildet av løsningen
Lær mer om meg